Поделиться ссылкой
Копировать ссылку
Сейчас обсуждают

Григорий, вы правы о наименовании папок, я забыла это уточнить: сначала пишете год, потом месяц, потом дату.
«для пользователей интернета существует реальная опасность нарваться на вымогателей, которые блокируют доступ к файлам на компьютере и требуют денег»

Только вчера в Моём Мире на Майле в ленте новостей наткнулась на советы, как с подобной проблемой можно самостоятельно справиться. Сразу оговорю, я эти способы не пробовала, и дай Бог, чтоб не пришлось пробовать, но лучше знать всё же
Приведу здесь эту статью, вдруг, кому пригодиться.
— Как удалить баннер-вымогатель с рабочего стола?

Очень неприятно увидеть в один прекрасный день вместо привычного рабочего стола баннер, который для своего удаления требует отправить SMS на такой-то номер, и якобы код для разблокировки будет в чеке оплаты. Чушь собачья!

Существует 3 способа, с помощью которых можно удалить баннер:

Первый способ.
1. Нужно загрузить систему в безопасном режиме (нажимать F8 до загрузки системы, чтобы появились варианты загрузки, выбрать там «Безопасный режим»).

2. Когда система загрузилась, открываем редактор реестра. Чтобы открыть, нажимаем Win+R и в появившемся окне вводим «regedit».

3. Необходимо открыть ветку:
HKEY_LOCAL_MACHINE\SOFTWARE\Microsoft\Windows NT\CurrentVersion\Winlogon
находим там запись Shell, в которой нужно прописать
Если параметр Shell в порядке, найдите раздел
HKEY_LOCAL_MACHINE/SOFTWARE/Microsoft/Windows NT/CurrentVersion/ Image File Execution Options и разверните его. Если в нем присутствует подраздел, удалите его (Нажмите правой кнопкой мыши => Удалить)

4. После этого должно быть всё нормально. Перезагружаем компьютер и проверяем систему антивирусом.

Второй способ проще. Найдите номер телефона в интернете. Если такой вымогатель есть в базе, вы сможете получить код для разблокировки. (Лаборатория Касперского, сервис Deblocker)

После того, как баннер исчезнет с рабочего стола, обязательно проверьте компьютер на вирусы.

Третий способ:
Скачайте Kaspersky WindowsUnlocker — новую бесплатную утилиту для борьбы с программами-вымогателями, либо утилиту CureIt, Kaspersky Virus Removal Tool 2010

гр. «Невероятно, но факт!»
баннер-вымогатель
баннер-вымогатель
Добавлю о размерах: линейные размеры устанавливайте не более 800 пикселей по ширине и 600 по высоте.
У нас тут почему-то не скупятся на размер: загружают 1200 пикс. по горизонтали. Это не есть хорошо ни для автора, ни для читателя.
Внешний диск — не компьютер, он не скончается.
А бумага горит!
У меня тоже есть хранилище… И как раз последнее время стала переодически о нём подумывать, что можно бы туда слить большую массу файлов (видео, музыку и т.п.), и таким образом освободить место на на выносном жёстком, который я уже почти под завязку забила… Да, всё никак не могла раскачаться, перейти от мыслей к делу а тут мне напоминалка прилетела! Спасибо, Андрей!
Всё верно! Спасибо, Григорий, что осветили вопрос правильного хранения
Мой сын тоже мне также объяснял и сделал два жёстких, разрезав один. Очень удобно пользоваться.
Я не знала, что есть прога для поиска дубликатов… Спасибо, Андрей, за подсказку
Григорий, а как Вы поступаете с обработанными фотографиями? Они вместе с оригиналами хранятся?
Заранее извиняюсь могла чего-то не понять…
В нашей семье имеется Яндекс — облачное хранилище. Фотографий в нём пока нет. Надо это исправить
Пользовался picsa, не впечатлила в своё время. Пока лучше папок с год месяц число ничего не придумал. С инетом не всегда все океюшки. Например, в деревне, сообщение написать да, а одно фото скачать или залить минут 20 надо. И не всегда положительный результат. Так что два раздела на диске — самое быстрое и доступное решение. На том же ноутбуке на даче вечерком кинули фото и всё, нежели заливать в облако посредством сотового модема
Сейчас в интернете есть масса совершенно бесплатных облачных хранилищ. Периодически закачивая на несколько таких хранилищ свои файлы, вы гарантировано их убережете от случайного уничтожения.
Конечно, не стоит там хранить интимную, финансовую или коммерческую информацию.
Но бытовые фотографии, видео, тексты обычно никого не интересуют, кроме вас самих.
Разбиение дисков на разделы, конечно, полезно, но не решает проблему 100 % сохранности данных. Диски могут выходить из строя частично (проблемы с магнитным покрытием) или полностью (проблемы с электроникой). Так что для большей безопасности неплохо иметь 2 физических жестких диска и периодически архивировать свои важные данные на оба. Кроме этого, на каждом из физических дисков полезно иметь отдельную установленную оперативную систему. В случае «падения» основной ОС можно будет загрузиться с резервной и быстро восстановить утраченные данные.
Кроме этого для пользователей интернета существует реальная опасность нарваться на вымогателей, которые блокируют доступ к файлам на компьютере и требуют денег. К сожалению, некоторые варианты таких вирусов современные антивирусники не могут победить.
Хорошо, если в семье несколько компьютеров, и данные на них время от времени перекрестно архивируются.
Для этого также есть соответствующие программы.

Для наведения порядка в фотографиях также существуют различные программы-органайзеры.
Например, «picasa».
Хорошо и правильно написано. Когда я апргейдила свой комп, мне сделали два ядра, да и в ноуте тоже 2. И навсегда строгое правило: в диск С не лезть. Всё хранить на D. И как можно меньше информации на рабочем столе, потому что это тоже диск С.
Вот так коротко.
Написал. Только в другой теме там больше соответствует: Как навести порядок в фотографиях?
Тут писали про то что не нужно хранить папки на рабочем столе. Не совсем верно. Это не я придумал, меня научили ребята в институте. «Рабочий стол» — это как ярлык, папка диска «С». То есть, убирая файлы с рабочего стола на диск «С», вы только визуально наведёте порядок. Системе компьютера от этого легче не станет.
Когда забивается диск «С» компьютер — тупит. На нём всегда немного должно быть свободного пространства. Даже если вы не ставите сами новых программ, файлы из инета периодически на него сохраняются.
Правильной грамотной организацией рабочего пространства на вашем компьютере будет являться наличие, без внешних дисков и флешек второго локального диска «D» (помимо «С»). Если у Вас так поставлена система — очень хорошо. Далее поясню почему.
Теперь, например, у Вас всё, как я сказал — два локальных диска. В этом случае хранить фото, видео-файлы, файлы большого размера, предпочтительно хранить на диске «D». Для чего?
1. Ваша система не отягощена тяжёлыми файлами, на диске «С» достаточно свободного пространства.
2. Самое важное, в случае слёта системы, сбой, иногда вирус, компьютер не запускается, вашу железяку диск можно снять с системного блока и, подключив к другому компьютеру, спокойно перекинуть все данные с локального диска D, а вот диску С чаще всего наступает каюк.
Теперь, думаю, понятно, для чего всё написанное? Если нет, объясню, что знаю.

Кто устал от вышенаписанного, дальше не читайте, кому любопытно — продолжу.
На компьютере вся информация хранится на жёстком диске, называемом — винчестер. Наподобие винчестера сейчас продают внешние диски большой ёмкости, подключаемые через юсби порт. Я обычно на нём дублирую важные файлы и кинушками обмениваюсь (про внешний диск).
Так вот в компьютере стоит подобный (упрощенно). На нём стоит виндоус, хранятся ваши фото и фильмы. Кто-то когда-то столкнулся с проблемой, что в случае поломки системы все данные пропадают. Кому такое понравится? Давно придумано решение, но в магазинах часто про него молчат, у них свои интересы.

Решение простое. Когда вам человек ставит систему (может, вы купили компьютер или система у вас слетела), то мы просим этого человека, или сами с помощью специальной программы виртуально как бы разрезаем диск, как круглый пирог, на две неравных части (не физически). По сути, мы обманываем компьютер. У него стоит один винчестер, а компьютер считает, что их два. Так вот под диск «C» отводится «кусочек» реального диска под размер системы с небольшим хвостом- на развитие. А под диск «D» — всё остальное пространство. Теперь вы застраховали свои данные. Если вдруг система слетит, данные процентов на 90 можно будет спасти. 10% — это какие нибудь супер вирусы, которые залезли и поубивали вообще всё.
За мою небольшую практику я терял данные вместе с диском «D» только по своей невнимательности. Во всех остальных случаях данные были спасены.
Про дублирование фотографий (и не только):
Существует множество программ для обнаружения файлов-двойников.
Причем некоторые выявляют двойников только по цифровым и календарным параметрам файлов, а другие — по сюжету фотографий. Последние более удобны при выявлении откорректированных фотографий одинаковых или очень близких по картинке, но с разным качеством, датой создания, объемом.
Погуглите фразу «Поиск дубликатов фотографий». Есть очень полезные проги.
Добрый вечер. У меня назрела подобная тема сегодня, а оказывается тут на сайте уже подобная есть!

В 2010 когда родился сын, фотографировал его каждый день. Было интересно наблюдать изменения. По датам дней складывал в цифровые папки. Но когда год закончился, а сын родился в декабре, папки стали перемешиваться — возник винегрет. Много что думал, тут Наталья Алексеевна предложила папки по месяцам по годам. Может удобно, честно скажу, так не делал, но были подобные у меня «матрёшки», особенно с обработкой. До сих пор порой нахожу эти «матрёшки». Часто получался банальный дублёж.
В общем, методом проб и своих ошибок пришёл к такому заключению.
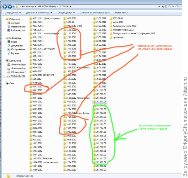
Главное — папки нужно именовать на иностранный манер, компьютеры же иностранцы собирают, а именно в порядке год.месяц.число. имя (например, поездка в Кострому). Только в этом случае в компьютере не создаётся снежный ком из фотографий разных дат. Для наглядности привожу скриншоты своих фотопапапок

Пример бардака и порядка
Пример бардака и порядка

Обратите внимание для файлов диск D
Обратите внимание для файлов диск D
После скоропостижной кончины одного из моих компьютеров с архивом фото, я не доверяю только электронным носителям самое лучшее и интересное. Бумага — она надежнее.))
Электронное зато компактно. Я с каждым переездом сжигаю часть бумажных архивов, которые удаётся перевести в электронный вариант. Хранится на внешнем диске и на флешке.
Я тоже думаю, что всё электронное — не очень надежно. Самое-самое печатаю и складываю в фотоальбом. Это надежнее и всегда приятно полистать.
Я периодически предпринимаю попытки навести порядок со своими папками, но каждая попытка оказывается неудачной. Пока ещё не получилось разложить всё по линеечке, как надо. А вот идея о внешнем диске мне нравится. Действительно, и компьютер можно разгрузить, и всё будет в сохранности. Только, мне, наверное, надо делать 2 одинаковых экземпляра. Потому что один обязательно куда — нибудь денется.